Tag: Function override
WinAPIOverride v6.11.3
downloadgeral Nov 28, 2024
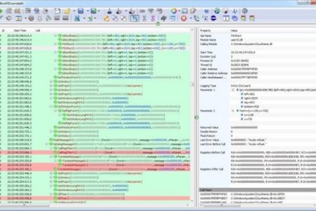
Ferramenta de monitoramento de API para processos de 32 e 64 bits que ajuda a substituir qualquer função de um processo, chamar fu...
Posts Populares
-
Playboy Nyvi Estephan - Outubro 2016
downloadgeral Set 2, 2020
-
Sexy Mari Ávila - Fevereiro 2021
downloadgeral Mar 3, 2021
Nossas Escolhas
-
Internet Download Manager v6.42 Build 51 + Portable
downloadgeral Out 16, 2025
-
Adobe Photoshop 2025 v26.9.0.15 Multilingual
downloadgeral Ago 2, 2025
-
WinRAR v7.13 Final [Pt-BR/En-US] + Portable
downloadgeral Jul 31, 2025
-
CCleaner Free / Pro / Business / Technician v6.38.11537...
downloadgeral Jul 24, 2025
-
deemix v2024.8.8 + Portable
downloadgeral Fev 16, 2025
Categorias
- Aplicativos(2806)
- Windows(1164)
- Android(598)
- Freeware(1030)
- Ebooks(5760)
- Livros(1618)
- Revistas(4129)
- Jogos(7004)
- Jogos Celular(34)
- Jogos PC(6911)
- WebDesign(461)
- Ícones/Logos(117)
- Fontes(254)
- Temas WordPress(49)
- Plugins WordPress(41)
- Música(6992)
